Alle erstellten Inhalte von Ahmed
-
welches Komponente kann Tinkerforge (65 Analog Eingänge / 55 Digital Ausgägnge) steuert
Vielen dank für ihre schnelle rückmeldung, Ich messe Ampere Kurzschluss der Steuergeräte und für sowas sollte die Genauigkeit genau aber nicht so präzis. ich nehme an 0,5% sollte ok sein. Ich habe mir gedacht so einen MUx (ADG732) mit 32 Analog Eingänge zu nutzen. damit werde ich einen Bricklet, der mit so was kompatible ist. Der benötigt 4 Digitale Ausgänge und 1 Analog Eingang für die Abmessung zu lesen. Was könnte dafür kompatible sein? Falls sie einen anderen Vorschlag haben, würde mich gerne interessieren.
-
welches Komponente kann Tinkerforge (65 Analog Eingänge / 55 Digital Ausgägnge) steuert
Hallo, Für Kurzschluss Test möchte ich 55 KFZ Relay Steuern (55 Digital Ausgänge 5 Volt) und 65 Analog Signal für Spannung und Strommessen (bis 30 VDC und bis 30 Amper), Ich habe (IO-16 Bricklet 2.0) gefunden davon würde ich 4 nutzen. Für Analog Signal habe ich keine passende Lösungen gefunden. Wenn ich de (Analog In Bricklet 3.0) mit 2 Kanale nehme, werde ich 27 davon brauche und das wird unpraktisch sein. Außerdem werde ich noch die gleiche anzahl für Analog Strommessung Ich hoffe, dass jemandem dabei hilft und eine Lösung vorstellen zu können. Vielen Dank Ahmed
-
Wie kann man mehr Bricklet-Anschlüsse (über 28 Anschlüsse) mit Master-Bricks verbinden?
Master-Bricks kann bis 28 Bricklet-Anschlüsse betreiben. Für meine Anwendung werden mehr Anschlüsse gebraucht, wie kann man mehr Bricklet-Anschlüsse für das System bekommen?
-
How could the output of PID controller converted into Boolean to allow "SSR" Solid State Relay for Heater Controlling system using LabVIEW?
I'm working on a project for controlling Heater. As i used PID Controller the Output is Numeric I set the Range (0-100). Now the Solid State Relay can only get an ON/OFF Signal. what shall I do to transfer the PID output range to be a readable signal for the Relay? - As the output has to be Function in time. for example, (PID=0 output the SSR =0, PID Output = 10% relay has to be open for x seconds, ....) how can I initiate such a function using LABVIEW - OR are there any other options to get this Done? The system that I used is: "Master Brick connected with SSR Bricklet and Thermocouple Bricklet" Programmed using LabVIEW. Thanks
-
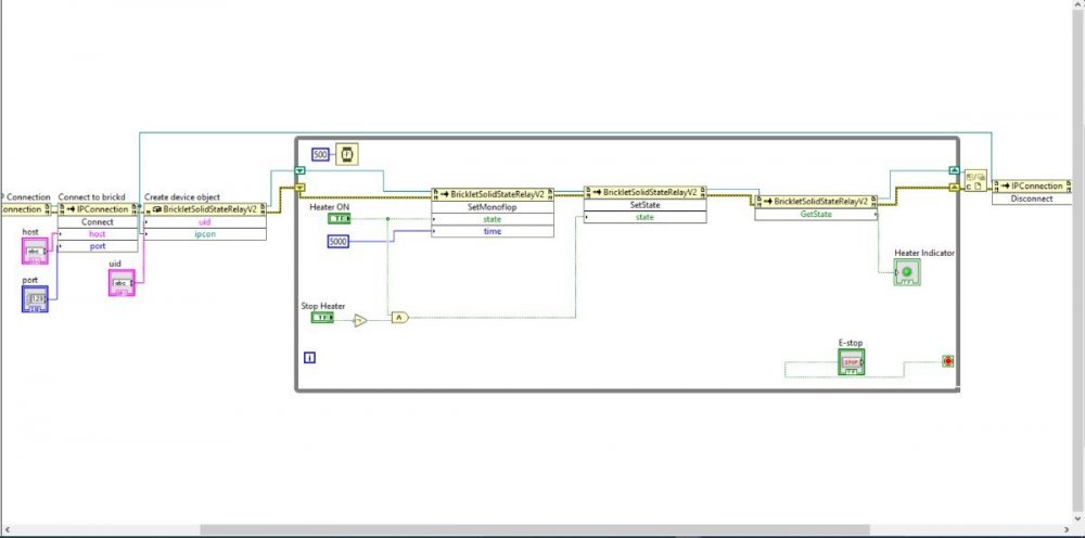
Problem! how could the Bricks know that Labview collapsed and take action to switch the bricklets off?
I tried it, but unfortunately, it seems not working well. Would you mind if you have a look on the Code and see if i did something wrong? Heater.vi
-
Problem! how could the Bricks know that Labview collapsed and take action to switch the bricklets off?
I used SetState(false) before but it didn't bring the system in a safe state in case of Labview collapsed. Now! I'm using SetMonoflop( boolean switch ON/OFF , 5000) to switch the heater on and off and also to bring the system to a safe state in case Labview Collapsed. If i switched off the heater using the boolean Switch, then the heater will be Off as it has to be, then by stopping the execution of Labview or closing the Program completely the Heater Turn on again.
-
Problem! how could the Bricks know that Labview collapsed and take action to switch the bricklets off?
Regarding the problem of the Solid State Relay, I figured out now another issue. I used as u mentioned before "SetMonoflop(true, 5000) " and if LabVIEW program stopped working then after 5 second the Relay also will stop working. Now the problem is if the LabVIEW running and Heater is ON and i closed LabView the Heater goes OFF for a while then goes On itself again.
-
Problem! how could the Bricks know that Labview collapsed and take action to switch the bricklets off?
Exactly I used SetState instead SetMonoflop. Now I change it and it works perfectly Tanks a Alot! I wanna ask another question please! regarding uid for each bricklet. Should I put it manually by each time I open the labview? or there is a way to keep uid saved in labview. thanks a lot
-
Während Labview programm läuft und steuert Masterbricks / Bricklets, stürtz LABVIEW ab und trotzdem letzte Signal bleibt!! Wie bringt man das system in safe in solche situationen?
Hallo , ich arbeite an einem Projekt "Heating Control System " mit Tinkerforge system ( Master Bricks3.0 , Solid State Relay Bricklet connencted to the heaters with SS-RELAY) programmiert mit LabVIEW. Das Programm läuft mit LabVIEW in Ordnung. Allerdings wollte ich testen wie das System Hardware reagiert wenn Labview herunterfährt. sobald LABVIEW abstürzt das letzte Signal bleibt!! (Heater bleibt an!) und das ist ungewünscht und sollte in safe state kommen also sollte kein Signal mehr von Master Bricks ergeben sobald LabVIEW aus ist. Wie bringt man das System in Safe in solche Situationen? Gibt's es Hardware / Software Lösung dafür? Danke im voraus Ahmed
-
Problem! how could the Bricks know that Labview collapsed and take action to switch the bricklets off?
Hello , i'm trying to run "Heating system Project" using Tinkerforge system (using Master Bricks3.0 , Solid State Relay Bricklet connencted to the heaters with SS-RELAY) programmed throw Labview. The LabView Programming and simulation working perfect! the Problem is if the System is running and heater are ON and Labview collapsed the Heater keep the Signal On as it was the last signal came from Labview and the only way to get it off again is to run the labview then bring system to safe state or throw Brick viewer application. Now as i want to run the system stable and safe want to find a way that makes the Master Bricks not to send/keep any Signals as soon as Labview collapsed or any other propability could happen. IHow could i solve this issue? is there anything that i could do with Labview or Hardware solution from Tinkerforge could help this issue. Thanks Ahmed